Download ELMA Community Edition

ELMA Community Edition

Version:3.10.8
License: Free for Windows
1662 downloads
Checked for viruses
?
Tested on virustotal
Version
3.10.8
Updated
Compatibility
Windows 98, Windows NT, Windows 2000, Windows XP, Windows 2003, Windows Vista, Windows 2008, Windows 7, Windows 8, Windows 10
Size
695.32 MB
Architecture
x32/x64
Language
Russian, English
Developer
ELMA
Website
www.elma-bpm.ru

Description

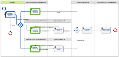
ELMA Community Edition Free full-featured version of business process management system, with no restrictions on time of use and number of user licenses. Features: - Modeling business processes in graphical editor ELMA Designer using notation conventions BPMN 2.0. - Automatic execution of business processes, during which specialists receive tasks in web-interface user, when process reaches the necessary stage according to the modeled scheme. - Monitoring execution of business processes and control of the execution of the process. - Ready-made business processes, process packages and other ELMA Store solutions which can be quickly installed in the system and adjusted to the specifics of your business - Flexible integration into the company's IT infrastructure and expansion of the system functionality.

Versions

If you have information about available versions of the software, you can . send it to us.

Rating

5
4 ratings
Click, for a quick estimate

Leave a review

Your name*
Your email*
Comment*

Reviews

photo
8 years ago
Ivan
A powerful system for document management in our village, with the ability to implement unique rural business processes. It has an excellent training video course, help, knowledge base.
0
0